毕业生网签相关操作说明
发布时间:2020-03-17   浏览次数:20052

网签相关操作说明


  1. 签约前准备工作

毕业生微信搜索小程序“安徽省大学生就业服务平台”,打开后选择本校并输入“姓名+学号+身份证号”进行微信绑定(若出现非无法绑定的情况,请联系学校管理员解除原来的绑定)。

签约条件:派遣系统内毕业生未与其他任何单位达成就业协议。

  1. 网络协议书签约

毕业生和用人单位之间达成就业意向,平台提供三种网签方式(推荐使用第一种,省厅后台也会自动统计各校的网签占比)。

  1. 适用于毕业生在平台内投递简历并与用人单位达成就业意向

第一步、毕业生登录小程序并完成简历投递

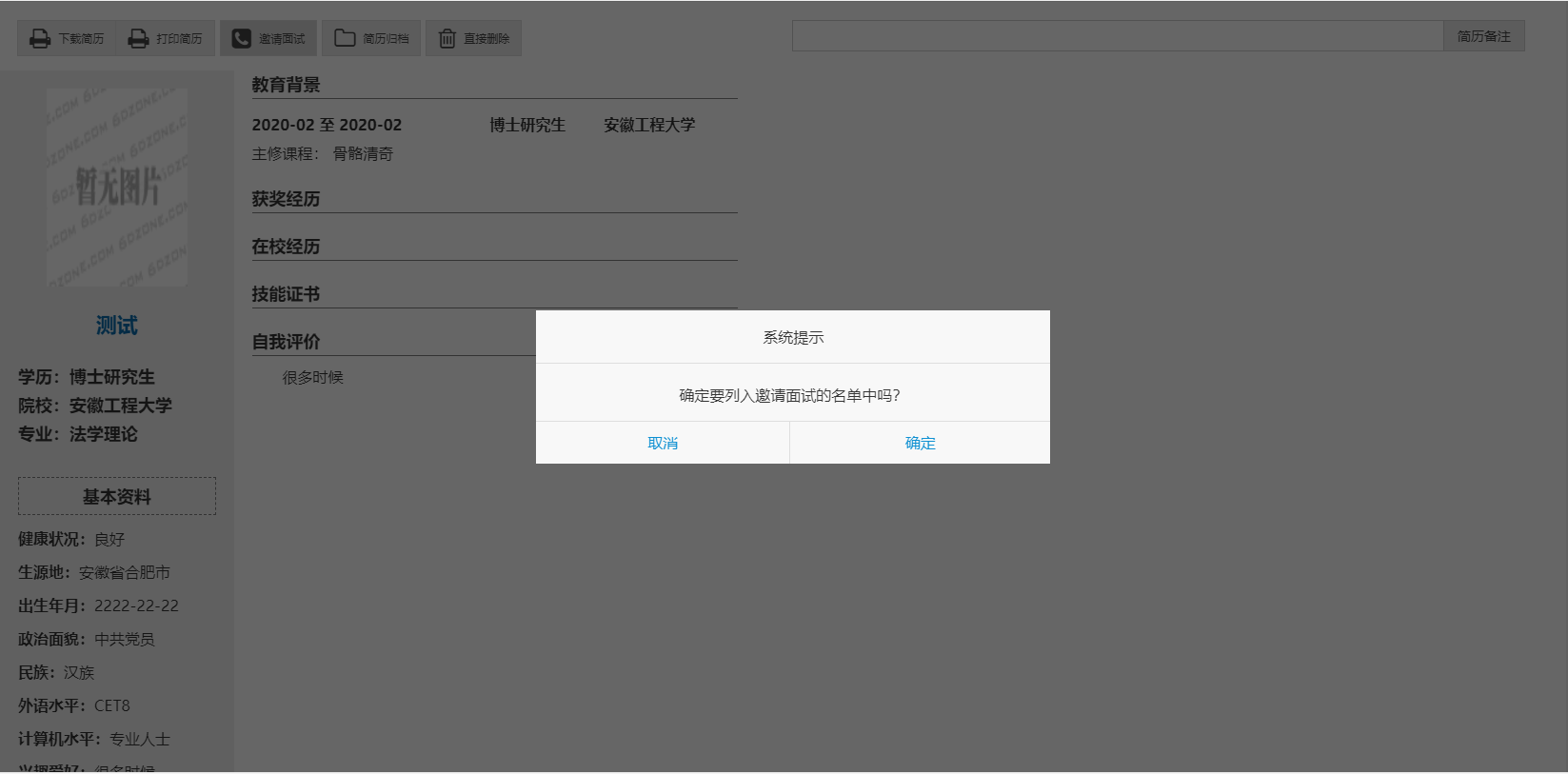
第二步、用人单位登录校招平台,查看简历,向意向毕业生发送面试邀请。

第三步、毕业生收到面试通知,并选择是否接受面试邀请。

第四步、用人单位登录校招平台,处理面试结果并决定是否签约。

第五步、毕业生收到签约通知,并选择是否接受面试邀请。

签约成功后,签约状态为“签约成功,待学校审核”,就业协议书不能打印。

  1. 适用于用人单位已注册了校招平台,但与毕业生通过其他途径达成就业意向

第一步、用人单位登录校招平台

第二步、用人单位打开签约管理模块

第三步、选择签约岗位、填写签约毕业生信息并确认

签约成功后,签约状态为“签约成功,待学校审核”,就业协议书不能打印。



  1. 适用于用人单位未在校招平台注册,通过其他方式与毕业生达成就业意向

第一步、毕业生在“我的”中打开“二维码名片”,向用人单位招聘人员发送二维码,并告知使用微信扫描二维码。

备注:在签约前请务必在“派遣”“生源信息维护”确认信息与本人信息完全一致,否则不能签约。

第二步、用人单位打开微信,使用扫一扫功能,扫码后,会出现填写签约信息页面;用人单位首先验证毕业生信息,确认下一步后,填写本单位基本信息和联系方式,并选择签约毕业生的工作岗位,然后点击“确认签约”后提交。

备注:若毕业生已经在系统中已经就业,需提交解约申请或管理员后台解锁处理(设置毕业去向为待就业)。

  1. 网络签约审核

毕业生与用人单位在平台网签后,各项就业信息数据直接进入省就业派遣管理系统,学校老师无需再次录入。

第一步、院系老师和管理员打开网络签约管理页面


第二步、点击毕业生姓名,查看签约信息

根据用人单位提供的资质证明材料进行审核。

备注:第三种签约方式暂不提供资质证明材料进行审核。

第三步、选择审核意见,不通过需要填写原因

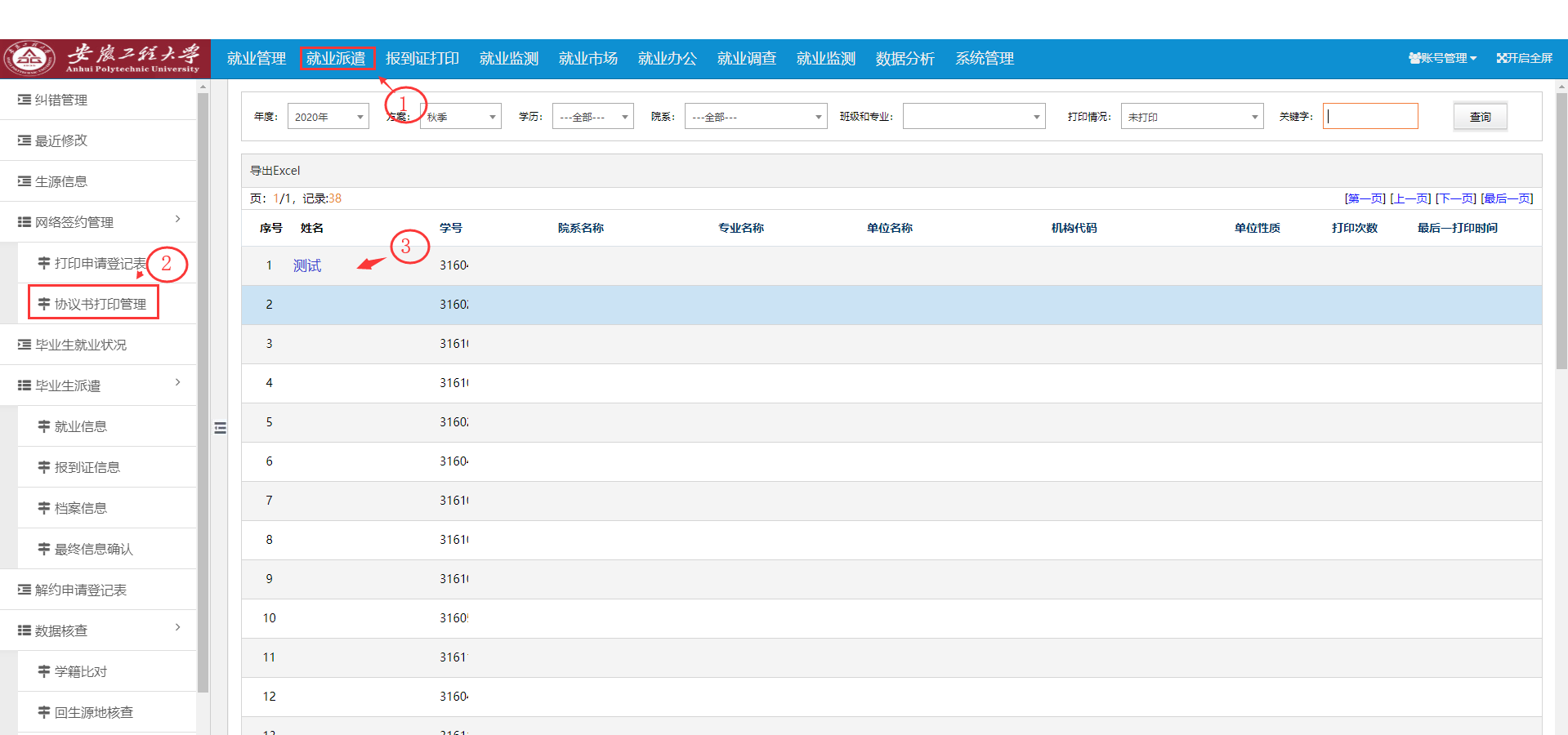
  1. 协议书打印

审核后的数据自动转入“协议书打印管理”模块,再点击学生姓名,进入打印页面,即可在线打印“协议书”。

第一步、院系老师和管理员打开协议书打印管理页面

协议书默认打印3份(用人单位1份、毕业生1份、学校1份)。协议书打印完毕后,交给用人单位或毕业生,进行盖章签字后生效。(若毕业生在外地,可自行安装一个PDF打印机,打印成PDF文件,以便进行网上传输; 或打印出来后,扫描后传输)。

备注:审核通过后,用人单位亦可自行打印。

每份协议书附防伪二维码。

  1. 毕业生解约

第一步、毕业生进入微信小程序:安徽省大学生就业服务平台,点击“派遣”,进入“解除就业协议申请”,上传解约申请材料。

第二步、辅导员进入系统,点击上方“就业派遣”,再点击左下角“解约申请登记表”,点击申请学生姓名,进入审核页,点击“同意毁约”或“不同意毁约”即可。

解约时,应认真查看原协议书的内容和提交的解约材料,对于合理的诉求应予以坚决支持,要维护协议书的严肃性。


解约后,学生可重新签约。

特别注意:网签解决的是用人单位和毕业生之间签约的问题,如果该用人单位没有用人自主权,学生需要确定好协议书上“用人单位上级主管部门”一栏是选择去就业地人才还是回生源地:

  1. 通过第一种方式网签的,如果学生选择去就业地人才,等辅导员系统审核后,由企业打印协议书,学生跟企业人事说明情况,委托企业人事集中办理就业地人才盖章手续,待手续办好后,企业将协议寄给学生,学生上交给辅导员,再由辅导员老师录入系统并交给就业中心;

  2. 如果学生选择回生源地的,也请学生跟企业沟通好,辅导员系统审核后直接打印出协议书,维护好系统就业数据并交给就业中心;

如果学生通过网签方式完成了就业,请辅导员老师做好收缴原先发下去的纸质协议书工作,保证协议书一人一份,如有更换,还需完成换发手续。

13 页 共 13 页





Baidu
map